¡¾Îó²îͨ¸æ¡¿LinuxÌáȨÎó²îNimbuspwn
Ðû²¼Ê±¼ä 2022-04-280x00 Îó²î¸ÅÊö
2022Äê4ÔÂ26ÈÕ£¬Î¢ÈíÅû¶ÁËÆäÔÚLinuxϵͳÖз¢Ã÷µÄ¶à¸öÇå¾²Îó²î£¬ÕâЩÎó²îͳ³ÆÎª¡°Nimbuspwn¡°£¬×ÛºÏʹÓÿɽ«È¨ÏÞÌáÉýΪ root¡£
0x01 Îó²îÏêÇé
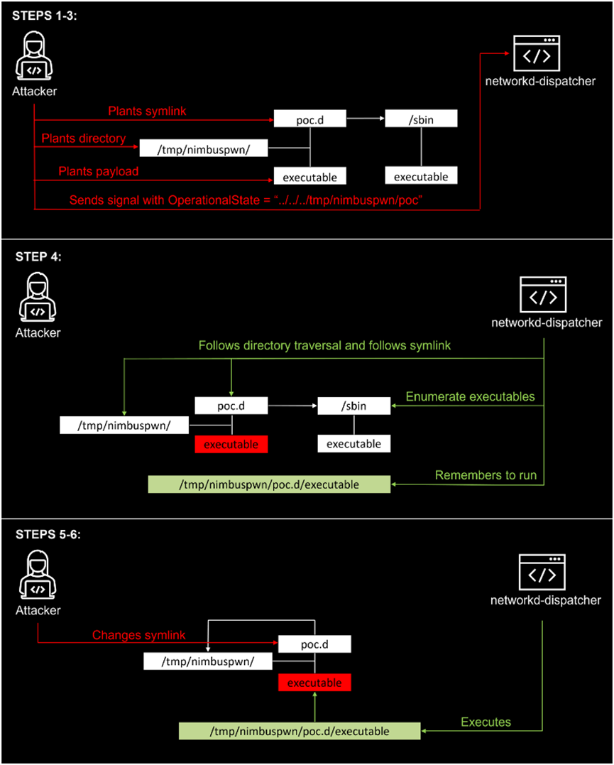
ÕâЩÎó²îÔ´ÓÚÒ»¸öÃûΪnetworkd-dispatcherµÄsystemd×é¼þ£¬¸Ã×é¼þÊÇÓÃÓÚ systemd-networkd ÅþÁ¬×´Ì¬¸ü¸ÄµÄµ÷Àí³ÌÐòÊØ»¤Àú³Ì¡£
Ñо¿Ö°Ô±·¢Ã÷µÄÇå¾²ÎÊÌâ°üÀ¨£º
l Ŀ¼±éÀú£¨CVE-2022-29799£©£ºÁ÷³ÌÖÐûÓÐÒ»¸öº¯Êý¶ÔOperationalState»òAdministrativeState¾ÙÐÐÕûÀí¡£ÕâЩ״̬±»ÓÃÀ´½¨Éè¾ç±¾Â·¾¶£¬Òò´Ë״̬¿ÉÄܰüÀ¨Ä¿Â¼±éÀúģʽ£¨ÀýÈç".../.../"£©£¬ÒÔÌÓÀë"/etc/networkd-dispatcher "Ŀ¼¡£
l ·ûºÅÁ´½Ó¾ºÕù£º¾ç±¾·¢Ã÷ºÍsubprocess.Popen¶¼×ñÕÕ·ûºÅÁ´½Ó¡£
l Time-of-check-time-of-use£¨TOCTOU£©¾ºÕùÌõ¼þ£¨CVE-2022-29800£©£º¾ç±¾±»·¢Ã÷ºÍËüÃDZ»ÔËÐÐÖ®¼äÓÐһ׼ʱ¼ä¡£¿ÉÒÔʹÓôËÎó²î½«networkd-dispatcher ÒÔΪÊôÓÚroot µÄ¾ç±¾Ì滻Ϊ²»ÊôÓÚroot µÄ¾ç±¾¡£
µÍȨÏÞÓû§¿ÉÒÔÍŽáʹÓÃÕâЩÎó²îÒÔʵÏÖÌáÉýȨÏÞ»òÖ´ÐÐÆäËû¶ñÒâÔ˶¯£¬ÏÖÔÚÕâЩÎÊÌâÒѱ¨¸æ¸ø networkd-dispatcher µÄά»¤Ö°Ô±¡£ËäÈ»ÆäÖÐijЩÎó²îʹÓÃÄѶȽϸߣ¬µ«µ±Îó²îʹÓôúÂë¿ÉÒÔÓµÓÐÌØÈ¨·þÎñ»òÀú³ÌϵÄbus name£¨×ÜÏßÃû³Æ£©Ê±£¬¿ÉÒÔÀÖ³ÉʹÓà NimbuspwnÎó²î¡£


Ó°Ïì¹æÄ£
networkd-dispatcher < 2.2.1-0
0x02 ´¦Öóͷ£½¨Òé
ÏÖÔÚÒѾÐÞ¸´ÁËÕâЩÎó²î£¬¿ÉÒÔÉý¼¶µ½×îа汾networkd-dispatcher 2.2.1-0¡£
ÏÂÔØÁ´½Ó£º
https://gitlab.com/craftyguy/networkd-dispatcher
https://manpages.ubuntu.com/manpages/focal/man8/networkd-dispatcher.8.html
0x03 ²Î¿¼Á´½Ó
https://www.microsoft.com/security/blog/2022/04/26/microsoft-finds-new-elevation-of-privilege-linux-vulnerability-nimbuspwn/
https://www.bleepingcomputer.com/news/security/new-nimbuspwn-linux-vulnerability-gives-hackers-root-privileges/
https://thehackernews.com/2022/04/microsoft-discovers-new-privilege.html
0x04 ¸üа汾
°æ±¾ | ÈÕÆÚ | ÐÞ¸ÄÄÚÈÝ |
V1.0 | 2022-04-28 | Ê×´ÎÐû²¼ |
0x05 ¸½Â¼
×ðÁú¿¹ÙÍøÈë¿Ú¼ò½é
×ðÁú¿¹ÙÍøÈë¿Ú¹«Ë¾½¨ÉèÓÚ1996Ä꣬²¢ÓÚ2010Äê6ÔÂ23ÈÕÔÚÉî½»ËùÖÐС°åÕýʽ¹ÒÅÆÉÏÊУ¬ÊǺ£ÄÚ¼«¾ßʵÁ¦µÄ¡¢ÓµÓÐÍêÈ«×ÔÖ÷֪ʶ²úȨµÄÍøÂçÇå¾²²úÆ·¡¢¿ÉÐÅÇå¾²¹ÜÀíÆ½Ì¨¡¢Çå¾²·þÎñÓë½â¾ö¼Æ»®µÄ×ÛºÏÌṩÉÌ¡£
¹«Ë¾×ܲ¿Î»ÓÚ±±¾©ÊÐÖйشåÈí¼þÔ°£¬ÔÚÌìϸ÷Ê¡¡¢ÊС¢×ÔÖÎÇøÉèÓзÖÖ§»ú¹¹£¬ÓµÓÐÁýÕÖÌìϵÄÇþµÀϵͳºÍÊÖÒÕÖ§³ÖÖÐÐÄ£¬²¢ÔÚ±±¾©¡¢ÉϺ£¡¢³É¶¼¡¢¹ãÖÝ¡¢³¤É³¡¢º¼ÖÝµÈ¶àµØÉèÓÐÑз¢ÖÐÐÄ¡£
¶àÄêÀ´£¬×ðÁú¿¹ÙÍøÈë¿ÚÖÂÁ¦ÓÚÌṩ¾ßÓйú¼Ê¾ºÕùÁ¦µÄ×ÔÖ÷Á¢ÒìµÄÇå¾²²úÆ·ºÍ×î¼Ñʵ¼ù·þÎñ£¬×ÊÖú¿Í»§ÖÜÈ«ÌáÉýÆäIT»ù´¡ÉèÊ©µÄÇå¾²ÐÔºÍÉú²úЧÄÜ£¬Îª´òÔìºÍÌáÉý¹ú¼Ê»¯µÄÃñ×åÐÅÏ¢Çå¾²¹¤ÒµÁì¾üÆ·ÅÆ¶ø²»Ð¸Æð¾¢¡£
¹ØÓÚ×ðÁú¿¹ÙÍøÈë¿Ú
×ðÁú¿¹ÙÍøÈë¿ÚÇå¾²Ó¦¼±ÏìÓ¦ÖÐÐÄÖ÷ÒªÕë¶ÔÖ÷ÒªÇå¾²Îó²îµÄÔ¤¾¯¡¢¸ú×ٺͷÖÏíÈ«Çò×îеÄÍþвÇ鱨ºÍÇå¾²±¨¸æ¡£
¹Ø×¢ÒÔϹ«Öںţ¬»ñȡȫÇò×îÐÂÇå¾²×ÊѶ£º



¾©¹«Íø°²±¸11010802024551ºÅ